Protokol z ESS4 - firewall - nevyřešeno

Sekce věnovaná virům a jiným škodlivým kódům, rovněž ale nástrojům, kterým se lze proti nim bránit…

Moderátoři: Mods_senior, Security team

Fanthomas
Level 1
Level 1
Příspěvky: 82
Registrován: 30 bře 2009 21:18

Protokol z ESS4 - firewall - nevyřešeno

Příspěvek od Fanthomas »

Zdravím..
Poslední dobou mi firewall v ESS4 celkem často detekuje (naštěstí) útoky z různých IP adres, nejčastěji ale z 82.212.63.122:53 . Dá se nějak zjistit kdo a odkud se to ke mě snaží dostat? Pak bych se chtěl ještě zeptat jak se můžet někdo dostat k mojí IP adrese a pak na mě ten scanning a poisoning zkoušet? Využívám net hlavně na sledování informačních serverů a žádný stahování her nebo P- stránky, tak mě ten počet detekovaných útoků trošku znepokojuje.

Díky za rady.
ESS4.jpg
Naposledy upravil(a) Fanthomas dne 15 čer 2009 17:31, celkem upraveno 1 x.
Uživatelský avatar
jaro3
člen Security týmu
Příspěvky: 43406
Registrován: 16 čer 2007 18:58
Bydliště: Jižní Čechy

Re: Protokol z ESS4 - firewall

Příspěvek od jaro3 »

Ta adresa:
http://whatismyipaddress.com/staticpage ... 212.63.122" onclick="window.open(this.href);return false;
můžeš kontaktovat ESET, nebo sem dej log z HJT.
Při práci s programy HJT, ComboFix,MbAM, SDFix aj. zavřete všechny ostatní aplikace a prohlížeče!
Neposílejte logy do soukromých zpráv.Po dobu mé nepřítomnosti mě zastupuje memphisto , Žbeky a Orcus.
Pokud budete spokojeni , můžete podpořit naše forum:Podpora fóra
Fanthomas
Level 1
Level 1
Příspěvky: 82
Registrován: 30 bře 2009 21:18

Re: Protokol z ESS4 - firewall

Příspěvek od Fanthomas »

Ahoj Jaro,
díky za zajímavý odkaz. Předpokládám že ta IP adresa je v pořádku, jelikož se jedná o provozovatele mého internetového připojení. Nicméně jsem na tom odkazu také zjistil, že se ke mně pokuší dostat někdo z Číny a Anglie, tak sem tedy dávám pro jistotu ten log z HJT.

Díky za kontrolu.



Logfile of Trend Micro HijackThis v2.0.2
Scan saved at 17:07:32, on 2.6.2009
Platform: Windows XP SP3 (WinNT 5.01.2600)
MSIE: Internet Explorer v6.00 SP3 (6.00.2900.5512)
Boot mode: Normal

Running processes:
C:\WINDOWS\System32\smss.exe
C:\WINDOWS\system32\winlogon.exe
C:\WINDOWS\system32\services.exe
C:\WINDOWS\system32\lsass.exe
C:\WINDOWS\system32\Ati2evxx.exe
C:\WINDOWS\system32\svchost.exe
C:\WINDOWS\System32\svchost.exe
C:\WINDOWS\system32\svchost.exe
C:\WINDOWS\system32\Ati2evxx.exe
C:\WINDOWS\system32\spoolsv.exe
c:\program files\common files\logishrd\lvmvfm\LVPrcSrv.exe
C:\WINDOWS\Explorer.EXE
C:\WINDOWS\RTHDCPL.EXE
C:\Program Files\ESET\ESET Smart Security\egui.exe
C:\WINDOWS\system32\ctfmon.exe
C:\Program Files\Skype\Phone\Skype.exe
C:\Program Files\Hardcopy\hardcopy.exe
C:\Program Files\ESET\ESET Smart Security\ekrn.exe
C:\Program Files\ICQ6Toolbar\ICQ Service.exe
C:\Program Files\Java\jre6\bin\jqs.exe
C:\WINDOWS\system32\svchost.exe
D:\Hijack\HijackThis.exe

R0 - HKCU\Software\Microsoft\Internet Explorer\Main,Start Page = http://www.centrum.cz/skinit/icq/" onclick="window.open(this.href);return false;
R1 - HKLM\Software\Microsoft\Internet Explorer\Main,Default_Page_URL = http://go.microsoft.com/fwlink/?LinkId=69157" onclick="window.open(this.href);return false;
R1 - HKLM\Software\Microsoft\Internet Explorer\Main,Default_Search_URL = http://go.microsoft.com/fwlink/?LinkId=54896" onclick="window.open(this.href);return false;
R1 - HKLM\Software\Microsoft\Internet Explorer\Main,Search Page = http://go.microsoft.com/fwlink/?LinkId=54896" onclick="window.open(this.href);return false;
R0 - HKCU\Software\Microsoft\Internet Explorer\Toolbar,LinksFolderName = Odkazy
R3 - URLSearchHook: (no name) - - (no file)
R3 - URLSearchHook: ICQToolBar - {855F3B16-6D32-4fe6-8A56-BBB695989046} - C:\Program Files\ICQ6Toolbar\ICQToolBar.dll
O2 - BHO: Podpora odkazu pro Adobe PDF Reader - {06849E9F-C8D7-4D59-B87D-784B7D6BE0B3} - C:\Program Files\Common Files\Adobe\Acrobat\ActiveX\AcroIEHelper.dll
O2 - BHO: Java(tm) Plug-In 2 SSV Helper - {DBC80044-A445-435b-BC74-9C25C1C588A9} - C:\Program Files\Java\jre6\bin\jp2ssv.dll
O2 - BHO: JQSIEStartDetectorImpl - {E7E6F031-17CE-4C07-BC86-EABFE594F69C} - C:\Program Files\Java\jre6\lib\deploy\jqs\ie\jqs_plugin.dll
O3 - Toolbar: ICQToolBar - {855F3B16-6D32-4fe6-8A56-BBB695989046} - C:\Program Files\ICQ6Toolbar\ICQToolBar.dll
O4 - HKLM\..\Run: [RTHDCPL] RTHDCPL.EXE
O4 - HKLM\..\Run: [egui] "C:\Program Files\ESET\ESET Smart Security\egui.exe" /hide /waitservice
O4 - HKLM\..\Run: [SunJavaUpdateSched] "C:\Program Files\Java\jre6\bin\jusched.exe"
O4 - HKCU\..\Run: [CTFMON.EXE] C:\WINDOWS\system32\ctfmon.exe
O4 - HKCU\..\Run: [Skype] "C:\Program Files\Skype\Phone\Skype.exe" /nosplash /minimized
O4 - HKUS\S-1-5-18\..\Run: [CTFMON.EXE] C:\WINDOWS\system32\CTFMON.EXE (User 'SYSTEM')
O4 - HKUS\.DEFAULT\..\Run: [CTFMON.EXE] C:\WINDOWS\system32\CTFMON.EXE (User 'Default user')
O4 - Startup: Hardcopy.LNK = C:\Program Files\Hardcopy\hardcopy.exe
O4 - Startup: Windows Commander 32.lnk = C:\wincmd\WINCMD32.EXE
O8 - Extra context menu item: E&xportovat do aplikace Microsoft Excel - res://C" onclick="window.open(this.href);return false;:\PROGRA~1\MICROS~2\Office\EXCEL.EXE/3000
O9 - Extra button: (no name) - {e2e2dd38-d088-4134-82b7-f2ba38496583} - C:\WINDOWS\Network Diagnostic\xpnetdiag.exe
O9 - Extra 'Tools' menuitem: @xpsp3res.dll,-20001 - {e2e2dd38-d088-4134-82b7-f2ba38496583} - C:\WINDOWS\Network Diagnostic\xpnetdiag.exe
O9 - Extra button: ICQ6 - {E59EB121-F339-4851-A3BA-FE49C35617C2} - C:\Program Files\ICQ6.5\ICQ.exe
O9 - Extra 'Tools' menuitem: ICQ6 - {E59EB121-F339-4851-A3BA-FE49C35617C2} - C:\Program Files\ICQ6.5\ICQ.exe
O9 - Extra button: Messenger - {FB5F1910-F110-11d2-BB9E-00C04F795683} - C:\Program Files\Messenger\msmsgs.exe
O9 - Extra 'Tools' menuitem: Windows Messenger - {FB5F1910-F110-11d2-BB9E-00C04F795683} - C:\Program Files\Messenger\msmsgs.exe
O16 - DPF: {6414512B-B978-451D-A0D8-FCFDF33E833C} (WUWebControl Class) - http://www.update.microsoft.com/windows ... 2271583734" onclick="window.open(this.href);return false;
O18 - Protocol: skype4com - {FFC8B962-9B40-4DFF-9458-1830C7DD7F5D} - C:\PROGRA~1\COMMON~1\Skype\SKYPE4~1.DLL
O23 - Service: Ati HotKey Poller - ATI Technologies Inc. - C:\WINDOWS\system32\Ati2evxx.exe
O23 - Service: ATI Smart - Unknown owner - C:\WINDOWS\system32\ati2sgag.exe
O23 - Service: ESET HTTP Server (EhttpSrv) - ESET - C:\Program Files\ESET\ESET Smart Security\EHttpSrv.exe
O23 - Service: ESET Service (ekrn) - ESET - C:\Program Files\ESET\ESET Smart Security\ekrn.exe
O23 - Service: ICQ Service - Unknown owner - C:\Program Files\ICQ6Toolbar\ICQ Service.exe
O23 - Service: InstallDriver Table Manager (IDriverT) - Macrovision Corporation - C:\Program Files\Common Files\InstallShield\Driver\11\Intel 32\IDriverT.exe
O23 - Service: Java Quick Starter (JavaQuickStarterService) - Sun Microsystems, Inc. - C:\Program Files\Java\jre6\bin\jqs.exe
O23 - Service: Process Monitor (LVPrcSrv) - Logitech Inc. - c:\program files\common files\logishrd\lvmvfm\LVPrcSrv.exe
O23 - Service: LVSrvLauncher - Logitech Inc. - C:\Program Files\Common Files\LogiShrd\SrvLnch\SrvLnch.exe

--
End of file - 5061 bytes
Uživatelský avatar
jaro3
člen Security týmu
Příspěvky: 43406
Registrován: 16 čer 2007 18:58
Bydliště: Jižní Čechy

Re: Protokol z ESS4 - firewall

Příspěvek od jaro3 »

Zavři ostatní aplikace a prohlížeče, odpoj se od netu a fixni v HJT:

Kód: Vybrat vše

R3 - URLSearchHook: (no name) - - (no file)
O4 - HKLM\..\Run: [SunJavaUpdateSched] "C:\Program Files\Java\jre6\bin\jusched.exe"
Stáhni si Malwarebytes' Anti-Malware
Nainstaluj a spusť ho
- na konci instalace se ujisti že máš zvoleny/zatrhnuty obě možnosti:
Aktualizace Malwarebytes' Anti-Malware a Spustit aplikaci Malwarebytes' Anti-Malware, pokud jo tak klikni na tlačítko konec
- pokud bude nalezena aktualizace, tak se stáhne a nainstaluje
- program se po té spustí a nech vybranou možnost Provést rychlý sken a klikni na tlačítko Skenovat
- po proběhnutí programu se ti objeví hláška tak klikni na OK a pak na tlačítko Zobrazit výsledky
- pak zvol možnost uložit log a ulož si log na plochu
- po té klikni na tlačítko Exit, objeví se ti hláška tak zvol Ano
(zatím nic nemaž!).
Vlož sem pak obsah toho logu.
Při práci s programy HJT, ComboFix,MbAM, SDFix aj. zavřete všechny ostatní aplikace a prohlížeče!
Neposílejte logy do soukromých zpráv.Po dobu mé nepřítomnosti mě zastupuje memphisto , Žbeky a Orcus.
Pokud budete spokojeni , můžete podpořit naše forum:Podpora fóra
Fanthomas
Level 1
Level 1
Příspěvky: 82
Registrován: 30 bře 2009 21:18

Re: Protokol z ESS4 - firewall

Příspěvek od Fanthomas »

Provedeno..

Dole je výpis s MbAM. Nic nenašel. Od té doby co jsme tu spolu řešili můj zavirovaný komp, tak to ním pravidelně projíždím. K tomu občas Dr.Web, ESS4 a Spybot a ani jeden od té doby co jsi mi odviroval PC nic nenašel, tak předpokládám že by mělo být PC čistý. Je to tak?


Malwarebytes' Anti-Malware 1.37
Verze databáze: 2214
Windows 5.1.2600 Service Pack 3

2.6.2009 18:45:10
mbam-log-2009-06-02 (18-45-10).txt

Typ skenu: Rychlý sken
Objektu skenováno: 75406
Uplynulý cas: 2 minute(s), 14 second(s)

Infikované procesy pameti: 0
Infikované pametové moduly: 0
Infikované klíce registru: 0
Infikované hodnoty registru: 0
Infikované položky dat registru: 0
Infikované složky: 0
Infikované soubory: 0

Infikované procesy pameti:
(Žádné zákerné položky nebyly zjišteny)

Infikované pametové moduly:
(Žádné zákerné položky nebyly zjišteny)

Infikované klíce registru:
(Žádné zákerné položky nebyly zjišteny)

Infikované hodnoty registru:
(Žádné zákerné položky nebyly zjišteny)

Infikované položky dat registru:
(Žádné zákerné položky nebyly zjišteny)

Infikované složky:
(Žádné zákerné položky nebyly zjišteny)

Infikované soubory:
(Žádné zákerné položky nebyly zjišteny)
Uživatelský avatar
jaro3
člen Security týmu
Příspěvky: 43406
Registrován: 16 čer 2007 18:58
Bydliště: Jižní Čechy

Re: Protokol z ESS4 - firewall

Příspěvek od jaro3 »

asi to tak bude , ještě toto:

Vypni rez. ochrany + firewall u ESET Smart Security
Stáhni si ComboFix (by sUBs)
a ulož si ho na plochu.
Ukonči všechna aktivní okna a spusť ho.
- Po spuštění se zobrazí podmínky užití, potvrď je stiskem tlačítka Ano
- Dále postupuj dle pokynů, během aplikování ComboFixu neklikej do zobrazujícího se okna
- Po dokončení skenování by měl program vytvořit log - C:\ComboFix.txt - zkopíruj sem prosím celý jeho obsah
Při práci s programy HJT, ComboFix,MbAM, SDFix aj. zavřete všechny ostatní aplikace a prohlížeče!
Neposílejte logy do soukromých zpráv.Po dobu mé nepřítomnosti mě zastupuje memphisto , Žbeky a Orcus.
Pokud budete spokojeni , můžete podpořit naše forum:Podpora fóra
Fanthomas
Level 1
Level 1
Příspěvky: 82
Registrován: 30 bře 2009 21:18

Re: Protokol z ESS4 - firewall

Příspěvek od Fanthomas »

Tak tady je ještě Jaro ten ComboFix.

Díky za tu preventivní kontrolu!!



ComboFix 09-05-31.06 - Tomas 02.06.2009 19:42.10 - NTFSx86
Microsoft Windows XP Home Edition 5.1.2600.3.1250.420.1029.18.1023.626 [GMT 2:00]
Spuštěný z: c:\documents and settings\Tomas\Plocha\ComboFix.exe
AV: ESET Smart Security 4.0 *On-access scanning disabled* (Updated) {E5E70D32-0101-4F12-8FB0-D96ACA4F34C0}
FW: ESET personal firewall *enabled* {E5E70D32-0101-4340-86A3-A7B0F1C8FFE0}
* Vytvořen nový Bod Obnovení

VAROVÁNÍ - NA TOMTO POČÍTAČI NENÍ NAINSTALOVÁNA KONZOLA PRO ZOTAVENÍ !!
.

((((((((((((((((((((((((((((((((((((((( Ostatní výmazy )))))))))))))))))))))))))))))))))))))))))))))))))
.

c:\windows\system32\grpconv.exe was missing
Obnovena kopie z -

.
((((((((((((((((((((((((( Soubory vytvořené od 2009-05-02 do 2009-06-02 )))))))))))))))))))))))))))))))
.

2009-06-02 17:44 . 2008-04-14 03:22 39424 -c--a-w- c:\windows\system32\dllcache\grpconv.exe
2009-06-02 17:44 . 2008-04-14 03:22 39424 ----a-w- c:\windows\system32\grpconv.exe
2009-05-22 21:13 . 2009-05-22 21:47 -------- d-----w- c:\program files\DAEMON Tools Lite
2009-05-22 21:10 . 2009-05-22 21:10 717296 ----a-w- c:\windows\system32\drivers\sptd.sys
2009-05-22 20:18 . 2009-05-22 20:18 -------- d-----w- c:\documents and settings\Tomas\DoctorWeb
2009-05-15 20:45 . 2009-05-15 20:45 -------- d-----w- c:\program files\ICQ6Toolbar
2009-05-15 20:44 . 2009-05-15 20:50 -------- d-----w- c:\program files\ICQ6.5
2009-05-15 17:59 . 2009-05-15 17:59 -------- d--h--w- c:\windows\PIF
2009-05-07 18:28 . 2009-05-07 18:28 -------- d-----w- c:\program files\CCleaner

.
(((((((((((((((((((((((((((((((((((((((( Find3M výpis ))))))))))))))))))))))))))))))))))))))))))))))))))))
.
2009-05-27 19:32 . 2009-04-25 20:59 -------- d-----w- c:\program files\Malwarebytes' Anti-Malware
2009-05-26 11:20 . 2009-04-25 20:59 40160 ----a-w- c:\windows\system32\drivers\mbamswissarmy.sys
2009-05-26 11:19 . 2009-04-25 20:59 19096 ----a-w- c:\windows\system32\drivers\mbam.sys
2009-05-15 20:45 . 2007-03-16 12:17 -------- d--h--w- c:\program files\InstallShield Installation Information
2009-04-30 06:50 . 2009-04-20 19:33 410984 ----a-w- c:\windows\system32\deploytk.dll
2009-04-30 06:50 . 2009-04-30 06:50 -------- d-----w- c:\program files\Java
2009-04-28 19:04 . 2009-04-28 19:01 -------- d-----w- c:\program files\Spybot - Search & Destroy
2009-04-28 18:36 . 2009-04-28 18:36 -------- d-----w- c:\program files\PDFCreator
2009-04-28 17:18 . 2009-04-28 17:17 4117943 ----a-w- c:\windows\REGBK00.ZIP
2009-04-28 17:13 . 2009-04-28 17:13 28672 ----a-w- c:\windows\system32\eEmpty.exe
2009-04-27 18:21 . 2009-02-13 08:08 -------- d-----w- c:\program files\Hardcopy
2009-04-19 19:04 . 2004-08-18 12:00 47206 ----a-w- c:\windows\system32\perfc005.dat
2009-04-19 19:04 . 2004-08-18 12:00 312970 ----a-w- c:\windows\system32\perfh005.dat
2009-04-09 13:21 . 2009-04-09 13:21 55768 ----a-w- c:\windows\system32\drivers\epfwtdi.sys
2009-04-09 13:21 . 2009-04-09 13:21 33096 ----a-w- c:\windows\system32\drivers\epfwndis.sys
2009-04-09 13:21 . 2009-04-09 13:21 133000 ----a-w- c:\windows\system32\drivers\epfw.sys
2009-04-09 13:18 . 2009-04-09 13:18 107256 ----a-w- c:\windows\system32\drivers\ehdrv.sys
2009-04-09 13:10 . 2009-04-09 13:10 113960 ----a-w- c:\windows\system32\drivers\eamon.sys
2009-03-30 19:00 . 2009-03-30 19:00 626688 ----a-w- c:\windows\system32\msvcr80.dll
2009-03-30 19:00 . 2009-03-30 19:00 548864 ----a-w- c:\windows\system32\msvcp80.dll
2009-03-13 19:36 . 2009-03-13 19:37 737280 ----a-w- c:\windows\iun6002.exe
2009-03-06 14:23 . 2004-08-18 12:00 284160 ----a-w- c:\windows\system32\pdh.dll
.

(((((((((((((((((((((((((((((((((( Spouštěcí body v registru )))))))))))))))))))))))))))))))))))))))))))))
.
.
*Poznámka* prázdné záznamy a legitimní výchozí údaje nejsou zobrazeny.
REGEDIT4

[HKEY_CURRENT_USER\SOFTWARE\Microsoft\Windows\CurrentVersion\Run]
"CTFMON.EXE"="c:\windows\system32\ctfmon.exe" [2008-04-14 15360]
"Skype"="c:\program files\Skype\Phone\Skype.exe" [2008-09-23 21755688]

[HKEY_LOCAL_MACHINE\SOFTWARE\Microsoft\Windows\CurrentVersion\Run]
"egui"="c:\program files\ESET\ESET Smart Security\egui.exe" [2009-04-09 2029640]
"RTHDCPL"="RTHDCPL.EXE" - c:\windows\RTHDCPL.exe [2007-02-26 16125440]

[HKEY_USERS\.DEFAULT\Software\Microsoft\Windows\CurrentVersion\Run]
"CTFMON.EXE"="c:\windows\system32\CTFMON.EXE" [2008-04-14 15360]

c:\documents and settings\Tomas\Nabˇdka Start\Programy\Po spuçtŘnˇ\
Hardcopy.LNK - c:\program files\Hardcopy\hardcopy.exe [2009-2-13 1286656]
Windows Commander 32.lnk - c:\wincmd\WINCMD32.EXE [2007-10-18 1443328]

[HKEY_LOCAL_MACHINE\system\currentcontrolset\control\session manager]
BootExecute REG_MULTI_SZ autocheck autochk

[HKLM\~\services\sharedaccess\parameters\firewallpolicy\standardprofile]
"EnableFirewall"= 0 (0x0)

[HKLM\~\services\sharedaccess\parameters\firewallpolicy\standardprofile\AuthorizedApplications\List]
"%windir%\\system32\\sessmgr.exe"=
"%windir%\\Network Diagnostic\\xpnetdiag.exe"=
"c:\\Program Files\\ICQ6.5\\ICQ.exe"=
"c:\\Program Files\\Skype\\Phone\\Skype.exe"=

R1 ehdrv;ehdrv;c:\windows\system32\drivers\ehdrv.sys [9.4.2009 15:18 107256]
R2 ekrn;ESET Service;c:\program files\ESET\ESET Smart Security\ekrn.exe [9.4.2009 15:19 731840]
R2 ICQ Service;ICQ Service;c:\program files\ICQ6Toolbar\ICQ Service.exe [15.5.2009 22:45 222456]

HKEY_LOCAL_MACHINE\SOFTWARE\Microsoft\Windows NT\CurrentVersion\Svchost - NetSvcs
UlkqaEnpuxv
.
- - - - NEPLATNÉ POLOŽKY ODSTRANĚNÉ Z REGISTRU - - - -

SafeBoot-procexp90.Sys


.
------- Doplňkový sken -------
.
uStart Page = hxxp://www.centrum.cz/skinit/icq/" onclick="window.open(this.href);return false;
IE: E&xportovat do aplikace Microsoft Excel - c:\progra~1\MICROS~2\Office\EXCEL.EXE/3000
FF - ProfilePath - c:\documents and settings\Tomas\Data aplikací\Mozilla\Firefox\Profiles\ih5vf0wz.default\
FF - prefs.js: browser.search.selectedEngine - ICQ Search
FF - prefs.js: browser.startup.homepage - hxxp://www.seznam.cz/" onclick="window.open(this.href);return false;
FF - prefs.js: keyword.URL - hxxp://search.icq.com/search/afe_results.php?ch_id=afex&q=" onclick="window.open(this.href);return false;
FF - plugin: c:\program files\Mozilla Firefox\plugins\np-mswmp.dll

---- NASTAVENÍ FIREFOXU ----
c:\program files\Mozilla Firefox\defaults\pref\firefox-l10n.js - pref("browser.fixup.alternate.suffix", ".cz");
.

**************************************************************************

catchme 0.3.1398 W2K/XP/Vista - rootkit/stealth malware detector by Gmer, http://www.gmer.net" onclick="window.open(this.href);return false;
Rootkit scan 2009-06-02 19:44
Windows 5.1.2600 Service Pack 3 NTFS

skenování skrytých procesů ...

skenování skrytých položek 'Po spuštění' ...

skenování skrytých souborů ...

sken byl úspešně dokončen
skryté soubory: 0

**************************************************************************
.
--------------------- ZAMKNUTÉ KLÍČE V REGISTRU ---------------------

[HKEY_USERS\S-1-5-20_Classes\Software\Microsoft]
@DACL=(02 0000)

[HKEY_USERS\S-1-5-20_Classes\Software\Microsoft\MessengerService]
@DACL=(02 0000)

[HKEY_USERS\S-1-5-20_Classes\Software\Microsoft\Windows\CurrentVersion\Explorer\RecentDocs]
@DACL=(02 0000)

[HKEY_USERS\S-1-5-20_Classes\Software\Microsoft\Windows\CurrentVersion\Explorer\RunMRU]
@DACL=(02 0000)

[HKEY_USERS\S-1-5-20_Classes\Software\Microsoft\Windows\CurrentVersion\Run]
@DACL=(02 0000)

[HKEY_USERS\S-1-5-20_Classes\Software\Microsoft\Windows NT\CurrentVersion\Network\Persistent Connections]
@DACL=(02 0000)
DUMPHIVE0.003 (REGF)

[HKEY_USERS\S-1-5-21-1460304000-3615762775-1979223112-1008\Software\SecuROM\!CAUTION! NEVER A OR CHANGE ANY KEY*]
"??"=hex:9c,99,cf,bd,01,69,ff,0e,a0,3b,3a,9f,bd,5f,ec,a5,c7,78,ea,72,f2,08,cd,
9c,2f,e0,a8,64,3a,b3,c7,89,ab,28,12,20,4b,30,d6,9e,29,3b,9b,4a,34,0b,71,6b,\
"??"=hex:6f,78,d6,80,a5,79,1f,fb,6f,a7,34,1e,1d,9f,8c,96
.
--------------------- Knihovny navázané na běžící procesy ---------------------

- - - - - - - > 'winlogon.exe'(1032)
c:\windows\system32\Ati2evxx.dll

- - - - - - - > 'explorer.exe'(2496)
c:\progra~1\WINDOW~2\wmpband.dll
c:\windows\system32\WPDShServiceObj.dll
c:\windows\system32\PortableDeviceTypes.dll
c:\windows\system32\PortableDeviceApi.dll
.
Celkový čas: 2009-06-02 19:45
ComboFix-quarantined-files.txt 2009-06-02 17:45

Před spuštěním: Volných bajtů: 87 347 134 464
Po spuštění: Volných bajtů: 87 335 997 440

139 --- E O F --- 2009-05-13 07:41
Uživatelský avatar
jaro3
člen Security týmu
Příspěvky: 43406
Registrován: 16 čer 2007 18:58
Bydliště: Jižní Čechy

Re: Protokol z ESS4 - firewall

Příspěvek od jaro3 »

Otevři si Poznámkový blok (Start -> Spustit... a napiš do okna Notepad a dej Ok.
Zkopíruj do něj následující celý text označený zeleně:
Poznámka: Nepoužij k označení skriptu funkci VYBRAT VŠE

Kód: Vybrat vše

KillALL::
File::
c:\windows\REGBK00.ZIP
c:\windows\system32\eEmpty.exe
c:\windows\iun6002.exe

Driver::
UlkqaEnpuxv

NetSvcs::
UlkqaEnpuxv
Zvol možnost Soubor -> Uložit jako... a nastav tyto parametry:
Název souboru: zde napiš: CFScript.txt
Uložit jako typ: tak tam vyber Všechny soubory
Ulož soubor na plochu.
Ukonči všechna aktivní okna.

Uchop myší vytvořený skript CFScript.txt, přemísti ho nad stažený program ComboFix.exe a když se oba soubory překryjí, skript upusť.
- Automaticky se spustí ComboFix
- Vlož sem log, který vyběhne v závěru čistícího procesu + nový log z HJT
******************************************************************************************************************************************

Stáhni si Registry Search

Rozbal si soubor do složky a potom poklepej na regsearch.exe ke startu programu.
Do volné linky(linek) nad Enter search string case independent zkopíruj a vlož:

Kód: Vybrat vše

UlkqaEnpuxv
A klikni na OK.Otevře se notepad s textem a celý text z něho sem vlož.
******************************************************************************************************************************************
Start-spustit, napiš regedit a potvrď.
Vlevo se proklikej touto cestou:
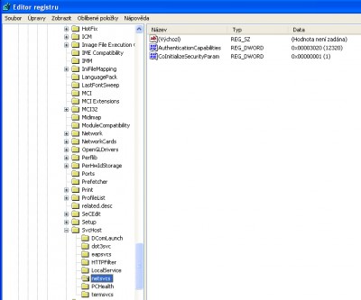
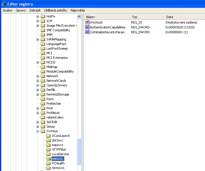
HKEY_LOCAL_MACHINE\SOFTWARE\Microsoft\Windows NT\CurrentVersion\Svchost - NetSvcs --proklikni a pošli screen i z pravé strany.Zavři regedit.
Tento screen( podívám se zítra):
Přílohy
Snap20.jpg
Při práci s programy HJT, ComboFix,MbAM, SDFix aj. zavřete všechny ostatní aplikace a prohlížeče!
Neposílejte logy do soukromých zpráv.Po dobu mé nepřítomnosti mě zastupuje memphisto , Žbeky a Orcus.
Pokud budete spokojeni , můžete podpořit naše forum:Podpora fóra
Fanthomas
Level 1
Level 1
Příspěvky: 82
Registrován: 30 bře 2009 21:18

Re: Protokol z ESS4 - firewall

Příspěvek od Fanthomas »

Takže tady to je:

ComboFix 09-05-31.06 - Tomas 02.06.2009 21:36.11 - NTFSx86
Microsoft Windows XP Home Edition 5.1.2600.3.1250.420.1029.18.1023.641 [GMT 2:00]
Spuštěný z: c:\documents and settings\Tomas\Plocha\ComboFix.exe
Použité ovládací přepínače :: c:\documents and settings\Tomas\Plocha\CFScript.txt
AV: ESET Smart Security 4.0 *On-access scanning disabled* (Updated) {E5E70D32-0101-4F12-8FB0-D96ACA4F34C0}
FW: ESET personal firewall *enabled* {E5E70D32-0101-4340-86A3-A7B0F1C8FFE0}

VAROVÁNÍ - NA TOMTO POČÍTAČI NENÍ NAINSTALOVÁNA KONZOLA PRO ZOTAVENÍ !!

FILE ::
"c:\windows\iun6002.exe"
"c:\windows\REGBK00.ZIP"
"c:\windows\system32\eEmpty.exe"
.

((((((((((((((((((((((((((((((((((((((( Ostatní výmazy )))))))))))))))))))))))))))))))))))))))))))))))))
.

c:\windows\iun6002.exe
c:\windows\REGBK00.ZIP
c:\windows\system32\eEmpty.exe

.
((((((((((((((((((((((((( Soubory vytvořené od 2009-05-02 do 2009-06-02 )))))))))))))))))))))))))))))))
.

2009-06-02 17:44 . 2008-04-14 03:22 39424 -c--a-w- c:\windows\system32\dllcache\grpconv.exe
2009-06-02 17:44 . 2008-04-14 03:22 39424 ----a-w- c:\windows\system32\grpconv.exe
2009-05-22 21:13 . 2009-05-22 21:47 -------- d-----w- c:\program files\DAEMON Tools Lite
2009-05-22 21:10 . 2009-05-22 21:10 717296 ----a-w- c:\windows\system32\drivers\sptd.sys
2009-05-22 20:18 . 2009-05-22 20:18 -------- d-----w- c:\documents and settings\Tomas\DoctorWeb
2009-05-15 20:45 . 2009-05-15 20:45 -------- d-----w- c:\program files\ICQ6Toolbar
2009-05-15 20:44 . 2009-05-15 20:50 -------- d-----w- c:\program files\ICQ6.5
2009-05-15 17:59 . 2009-05-15 17:59 -------- d--h--w- c:\windows\PIF
2009-05-07 18:28 . 2009-05-07 18:28 -------- d-----w- c:\program files\CCleaner

.
(((((((((((((((((((((((((((((((((((((((( Find3M výpis ))))))))))))))))))))))))))))))))))))))))))))))))))))
.
2009-05-27 19:32 . 2009-04-25 20:59 -------- d-----w- c:\program files\Malwarebytes' Anti-Malware
2009-05-26 11:20 . 2009-04-25 20:59 40160 ----a-w- c:\windows\system32\drivers\mbamswissarmy.sys
2009-05-26 11:19 . 2009-04-25 20:59 19096 ----a-w- c:\windows\system32\drivers\mbam.sys
2009-05-15 20:45 . 2007-03-16 12:17 -------- d--h--w- c:\program files\InstallShield Installation Information
2009-04-30 06:50 . 2009-04-20 19:33 410984 ----a-w- c:\windows\system32\deploytk.dll
2009-04-30 06:50 . 2009-04-30 06:50 -------- d-----w- c:\program files\Java
2009-04-28 19:04 . 2009-04-28 19:01 -------- d-----w- c:\program files\Spybot - Search & Destroy
2009-04-28 18:36 . 2009-04-28 18:36 -------- d-----w- c:\program files\PDFCreator
2009-04-27 18:21 . 2009-02-13 08:08 -------- d-----w- c:\program files\Hardcopy
2009-04-19 19:04 . 2004-08-18 12:00 47206 ----a-w- c:\windows\system32\perfc005.dat
2009-04-19 19:04 . 2004-08-18 12:00 312970 ----a-w- c:\windows\system32\perfh005.dat
2009-04-09 13:21 . 2009-04-09 13:21 55768 ----a-w- c:\windows\system32\drivers\epfwtdi.sys
2009-04-09 13:21 . 2009-04-09 13:21 33096 ----a-w- c:\windows\system32\drivers\epfwndis.sys
2009-04-09 13:21 . 2009-04-09 13:21 133000 ----a-w- c:\windows\system32\drivers\epfw.sys
2009-04-09 13:18 . 2009-04-09 13:18 107256 ----a-w- c:\windows\system32\drivers\ehdrv.sys
2009-04-09 13:10 . 2009-04-09 13:10 113960 ----a-w- c:\windows\system32\drivers\eamon.sys
2009-03-30 19:00 . 2009-03-30 19:00 626688 ----a-w- c:\windows\system32\msvcr80.dll
2009-03-30 19:00 . 2009-03-30 19:00 548864 ----a-w- c:\windows\system32\msvcp80.dll
2009-03-06 14:23 . 2004-08-18 12:00 284160 ----a-w- c:\windows\system32\pdh.dll
.

((((((((((((((((((((((((((((( SnapShot@2009-06-02_17.44.12 )))))))))))))))))))))))))))))))))))))))))
.
+ 2009-06-02 19:39 . 2009-06-02 19:39 16384 c:\windows\temp\Perflib_Perfdata_998.dat
+ 2009-06-02 19:39 . 2009-06-02 19:39 16384 c:\windows\temp\Perflib_Perfdata_5b4.dat
.
(((((((((((((((((((((((((((((((((( Spouštěcí body v registru )))))))))))))))))))))))))))))))))))))))))))))
.
.
*Poznámka* prázdné záznamy a legitimní výchozí údaje nejsou zobrazeny.
REGEDIT4

[HKEY_CURRENT_USER\SOFTWARE\Microsoft\Windows\CurrentVersion\Run]
"CTFMON.EXE"="c:\windows\system32\ctfmon.exe" [2008-04-14 15360]
"Skype"="c:\program files\Skype\Phone\Skype.exe" [2008-09-23 21755688]

[HKEY_LOCAL_MACHINE\SOFTWARE\Microsoft\Windows\CurrentVersion\Run]
"egui"="c:\program files\ESET\ESET Smart Security\egui.exe" [2009-04-09 2029640]
"RTHDCPL"="RTHDCPL.EXE" - c:\windows\RTHDCPL.exe [2007-02-26 16125440]

[HKEY_USERS\.DEFAULT\Software\Microsoft\Windows\CurrentVersion\Run]
"CTFMON.EXE"="c:\windows\system32\CTFMON.EXE" [2008-04-14 15360]

c:\documents and settings\Tomas\Nabˇdka Start\Programy\Po spuçtŘnˇ\
Hardcopy.LNK - c:\program files\Hardcopy\hardcopy.exe [2009-2-13 1286656]
Windows Commander 32.lnk - c:\wincmd\WINCMD32.EXE [2007-10-18 1443328]

[HKEY_LOCAL_MACHINE\system\currentcontrolset\control\session manager]
BootExecute REG_MULTI_SZ autocheck autochk

[HKLM\~\services\sharedaccess\parameters\firewallpolicy\standardprofile]
"EnableFirewall"= 0 (0x0)

[HKLM\~\services\sharedaccess\parameters\firewallpolicy\standardprofile\AuthorizedApplications\List]
"%windir%\\system32\\sessmgr.exe"=
"%windir%\\Network Diagnostic\\xpnetdiag.exe"=
"c:\\Program Files\\ICQ6.5\\ICQ.exe"=
"c:\\Program Files\\Skype\\Phone\\Skype.exe"=

R1 ehdrv;ehdrv;c:\windows\system32\drivers\ehdrv.sys [9.4.2009 15:18 107256]
R2 ekrn;ESET Service;c:\program files\ESET\ESET Smart Security\ekrn.exe [9.4.2009 15:19 731840]
R2 ICQ Service;ICQ Service;c:\program files\ICQ6Toolbar\ICQ Service.exe [15.5.2009 22:45 222456]
.
.
------- Doplňkový sken -------
.
uStart Page = hxxp://www.centrum.cz/skinit/icq/" onclick="window.open(this.href);return false;
IE: E&xportovat do aplikace Microsoft Excel - c:\progra~1\MICROS~2\Office\EXCEL.EXE/3000
FF - ProfilePath - c:\documents and settings\Tomas\Data aplikací\Mozilla\Firefox\Profiles\ih5vf0wz.default\
FF - prefs.js: browser.search.selectedEngine - ICQ Search
FF - prefs.js: browser.startup.homepage - hxxp://www.seznam.cz/" onclick="window.open(this.href);return false;
FF - prefs.js: keyword.URL - hxxp://search.icq.com/search/afe_results.php?ch_id=afex&q=" onclick="window.open(this.href);return false;
FF - plugin: c:\program files\Mozilla Firefox\plugins\np-mswmp.dll

---- NASTAVENÍ FIREFOXU ----
c:\program files\Mozilla Firefox\defaults\pref\firefox-l10n.js - pref("browser.fixup.alternate.suffix", ".cz");
.

**************************************************************************

catchme 0.3.1398 W2K/XP/Vista - rootkit/stealth malware detector by Gmer, http://www.gmer.net" onclick="window.open(this.href);return false;
Rootkit scan 2009-06-02 21:39
Windows 5.1.2600 Service Pack 3 NTFS

skenování skrytých procesů ...

skenování skrytých položek 'Po spuštění' ...

skenování skrytých souborů ...

sken byl úspešně dokončen
skryté soubory: 0

**************************************************************************
.
--------------------- ZAMKNUTÉ KLÍČE V REGISTRU ---------------------

[HKEY_USERS\S-1-5-20_Classes\Software\Microsoft]
@DACL=(02 0000)

[HKEY_USERS\S-1-5-20_Classes\Software\Microsoft\MessengerService]
@DACL=(02 0000)

[HKEY_USERS\S-1-5-20_Classes\Software\Microsoft\Windows\CurrentVersion\Explorer\RecentDocs]
@DACL=(02 0000)

[HKEY_USERS\S-1-5-20_Classes\Software\Microsoft\Windows\CurrentVersion\Explorer\RunMRU]
@DACL=(02 0000)

[HKEY_USERS\S-1-5-20_Classes\Software\Microsoft\Windows\CurrentVersion\Run]
@DACL=(02 0000)

[HKEY_USERS\S-1-5-20_Classes\Software\Microsoft\Windows NT\CurrentVersion\Network\Persistent Connections]
@DACL=(02 0000)
DUMPHIVE0.003 (REGF)

[HKEY_USERS\S-1-5-21-1460304000-3615762775-1979223112-1008\Software\SecuROM\!CAUTION! NEVER A OR CHANGE ANY KEY*]
"??"=hex:9c,99,cf,bd,01,69,ff,0e,a0,3b,3a,9f,bd,5f,ec,a5,c7,78,ea,72,f2,08,cd,
9c,2f,e0,a8,64,3a,b3,c7,89,ab,28,12,20,4b,30,d6,9e,29,3b,9b,4a,34,0b,71,6b,\
"??"=hex:6f,78,d6,80,a5,79,1f,fb,6f,a7,34,1e,1d,9f,8c,96
.
--------------------- Knihovny navázané na běžící procesy ---------------------

- - - - - - - > 'winlogon.exe'(1036)
c:\windows\system32\Ati2evxx.dll

- - - - - - - > 'explorer.exe'(6656)
c:\program files\Common Files\Logishrd\LVMVFM\LVPrcInj.dll
c:\program files\Hardcopy\HcDLL2_28_Win32.dll
c:\progra~1\WINDOW~2\wmpband.dll
c:\windows\system32\WPDShServiceObj.dll
c:\windows\system32\PortableDeviceTypes.dll
c:\windows\system32\PortableDeviceApi.dll
.
------------------------ Jiné spuštené procesy ------------------------
.
c:\windows\system32\ati2evxx.exe
c:\windows\system32\ati2evxx.exe
c:\program files\Common Files\LogiShrd\LVMVFM\LVPrcSrv.exe
c:\program files\Java\jre6\bin\jqs.exe
.
**************************************************************************
.
Celkový čas: 2009-06-02 21:42 - počítač byl restartován
ComboFix-quarantined-files.txt 2009-06-02 19:42
ComboFix2.txt 2009-06-02 17:45

Před spuštěním: Volných bajtů: 87 456 444 416
Po spuštění: Volných bajtů: 87 442 288 640

154 --- E O F --- 2009-05-13 07:41




Logfile of Trend Micro HijackThis v2.0.2
Scan saved at 21:43:38, on 2.6.2009
Platform: Windows XP SP3 (WinNT 5.01.2600)
MSIE: Internet Explorer v6.00 SP3 (6.00.2900.5512)
Boot mode: Normal

Running processes:
C:\WINDOWS\System32\smss.exe
C:\WINDOWS\system32\winlogon.exe
C:\WINDOWS\system32\services.exe
C:\WINDOWS\system32\lsass.exe
C:\WINDOWS\system32\Ati2evxx.exe
C:\WINDOWS\system32\svchost.exe
C:\WINDOWS\System32\svchost.exe
C:\WINDOWS\system32\svchost.exe
C:\WINDOWS\system32\Ati2evxx.exe
C:\WINDOWS\system32\spoolsv.exe
c:\program files\common files\logishrd\lvmvfm\LVPrcSrv.exe
C:\WINDOWS\RTHDCPL.EXE
C:\Program Files\ESET\ESET Smart Security\egui.exe
C:\WINDOWS\system32\ctfmon.exe
C:\Program Files\Skype\Phone\Skype.exe
C:\Program Files\Hardcopy\hardcopy.exe
C:\Program Files\ESET\ESET Smart Security\ekrn.exe
C:\Program Files\ICQ6Toolbar\ICQ Service.exe
C:\Program Files\Java\jre6\bin\jqs.exe
C:\WINDOWS\system32\svchost.exe
C:\WINDOWS\system32\wuauclt.exe
C:\WINDOWS\explorer.exe
D:\Hijack\HijackThis.exe

R0 - HKCU\Software\Microsoft\Internet Explorer\Main,Start Page = http://www.centrum.cz/skinit/icq/" onclick="window.open(this.href);return false;
R1 - HKLM\Software\Microsoft\Internet Explorer\Main,Default_Page_URL = http://go.microsoft.com/fwlink/?LinkId=69157" onclick="window.open(this.href);return false;
R1 - HKLM\Software\Microsoft\Internet Explorer\Main,Default_Search_URL = http://go.microsoft.com/fwlink/?LinkId=54896" onclick="window.open(this.href);return false;
R1 - HKLM\Software\Microsoft\Internet Explorer\Main,Search Page = http://go.microsoft.com/fwlink/?LinkId=54896" onclick="window.open(this.href);return false;
R0 - HKCU\Software\Microsoft\Internet Explorer\Toolbar,LinksFolderName = Odkazy
R3 - URLSearchHook: ICQToolBar - {855F3B16-6D32-4fe6-8A56-BBB695989046} - C:\Program Files\ICQ6Toolbar\ICQToolBar.dll
O2 - BHO: Podpora odkazu pro Adobe PDF Reader - {06849E9F-C8D7-4D59-B87D-784B7D6BE0B3} - C:\Program Files\Common Files\Adobe\Acrobat\ActiveX\AcroIEHelper.dll
O2 - BHO: Java(tm) Plug-In 2 SSV Helper - {DBC80044-A445-435b-BC74-9C25C1C588A9} - C:\Program Files\Java\jre6\bin\jp2ssv.dll
O2 - BHO: JQSIEStartDetectorImpl - {E7E6F031-17CE-4C07-BC86-EABFE594F69C} - C:\Program Files\Java\jre6\lib\deploy\jqs\ie\jqs_plugin.dll
O3 - Toolbar: ICQToolBar - {855F3B16-6D32-4fe6-8A56-BBB695989046} - C:\Program Files\ICQ6Toolbar\ICQToolBar.dll
O4 - HKLM\..\Run: [RTHDCPL] RTHDCPL.EXE
O4 - HKLM\..\Run: [egui] "C:\Program Files\ESET\ESET Smart Security\egui.exe" /hide /waitservice
O4 - HKCU\..\Run: [CTFMON.EXE] C:\WINDOWS\system32\ctfmon.exe
O4 - HKCU\..\Run: [Skype] "C:\Program Files\Skype\Phone\Skype.exe" /nosplash /minimized
O4 - HKUS\S-1-5-18\..\Run: [CTFMON.EXE] C:\WINDOWS\system32\CTFMON.EXE (User 'SYSTEM')
O4 - HKUS\.DEFAULT\..\Run: [CTFMON.EXE] C:\WINDOWS\system32\CTFMON.EXE (User 'Default user')
O4 - Startup: Hardcopy.LNK = C:\Program Files\Hardcopy\hardcopy.exe
O4 - Startup: Windows Commander 32.lnk = C:\wincmd\WINCMD32.EXE
O8 - Extra context menu item: E&xportovat do aplikace Microsoft Excel - res://C" onclick="window.open(this.href);return false;:\PROGRA~1\MICROS~2\Office\EXCEL.EXE/3000
O9 - Extra button: (no name) - {e2e2dd38-d088-4134-82b7-f2ba38496583} - C:\WINDOWS\Network Diagnostic\xpnetdiag.exe
O9 - Extra 'Tools' menuitem: @xpsp3res.dll,-20001 - {e2e2dd38-d088-4134-82b7-f2ba38496583} - C:\WINDOWS\Network Diagnostic\xpnetdiag.exe
O9 - Extra button: ICQ6 - {E59EB121-F339-4851-A3BA-FE49C35617C2} - C:\Program Files\ICQ6.5\ICQ.exe
O9 - Extra 'Tools' menuitem: ICQ6 - {E59EB121-F339-4851-A3BA-FE49C35617C2} - C:\Program Files\ICQ6.5\ICQ.exe
O9 - Extra button: Messenger - {FB5F1910-F110-11d2-BB9E-00C04F795683} - C:\Program Files\Messenger\msmsgs.exe
O9 - Extra 'Tools' menuitem: Windows Messenger - {FB5F1910-F110-11d2-BB9E-00C04F795683} - C:\Program Files\Messenger\msmsgs.exe
O16 - DPF: {6414512B-B978-451D-A0D8-FCFDF33E833C} (WUWebControl Class) - http://www.update.microsoft.com/windows ... 2271583734" onclick="window.open(this.href);return false;
O18 - Protocol: skype4com - {FFC8B962-9B40-4DFF-9458-1830C7DD7F5D} - C:\PROGRA~1\COMMON~1\Skype\SKYPE4~1.DLL
O23 - Service: Ati HotKey Poller - ATI Technologies Inc. - C:\WINDOWS\system32\Ati2evxx.exe
O23 - Service: ATI Smart - Unknown owner - C:\WINDOWS\system32\ati2sgag.exe
O23 - Service: ESET HTTP Server (EhttpSrv) - ESET - C:\Program Files\ESET\ESET Smart Security\EHttpSrv.exe
O23 - Service: ESET Service (ekrn) - ESET - C:\Program Files\ESET\ESET Smart Security\ekrn.exe
O23 - Service: ICQ Service - Unknown owner - C:\Program Files\ICQ6Toolbar\ICQ Service.exe
O23 - Service: InstallDriver Table Manager (IDriverT) - Macrovision Corporation - C:\Program Files\Common Files\InstallShield\Driver\11\Intel 32\IDriverT.exe
O23 - Service: Java Quick Starter (JavaQuickStarterService) - Sun Microsystems, Inc. - C:\Program Files\Java\jre6\bin\jqs.exe
O23 - Service: Process Monitor (LVPrcSrv) - Logitech Inc. - c:\program files\common files\logishrd\lvmvfm\LVPrcSrv.exe
O23 - Service: LVSrvLauncher - Logitech Inc. - C:\Program Files\Common Files\LogiShrd\SrvLnch\SrvLnch.exe

--
End of file - 4963 bytes



Windows Registry Editor Version 5.00

; Registry Search 2.0 by Bobbi Flekman © 2005
; Version: 2.0.6.0

; Results at 2.6.2009 21:50:36 for strings:
; 'ulkqaenpuxv'
; Strings excluded from search:
; (None)
; Search in:
; Registry Keys Registry Values Registry Data
; HKEY_LOCAL_MACHINE HKEY_USERS


; End Of The Log...




A ještě ten regedit
regedit.jpg
Uživatelský avatar
jaro3
člen Security týmu
Příspěvky: 43406
Registrován: 16 čer 2007 18:58
Bydliště: Jižní Čechy

Re: Protokol z ESS4 - firewall

Příspěvek od jaro3 »

tak je to pryč..

ComboFix se odinstaluje takto:
Start-Spustit a zadej ComboFix[mezera]/u

takže jestli nejsou problémy,tak vyčisti systém CCleanerem

a použij i T-Cleaner
smaže vše po Combu,SDFixu,Avengeru,MWAVu atd.-stáhneš>spustíš

Stáhni si ATF Cleaner
Poklepej na ATF Cleaner.exe, klikni na select all found, poté:
-Když používáš Firefox (Mozzila), klikni na Firefox nahoře a vyber: Select All, poté klikni na Empty Selected.
-Když používáš Operu, klikni nahoře na Operu a vyber: Select All, poté klikni na Empty Selected.
Po vyčištění klikni na Exit k zavření programu.
ATF-Cleaner je jednoduchý nástroj na odstranění historie z webového prohlížeče. Program dokáže odstranit cache, cookies, historii a další stopy po surfování na Internetu. Mezi podporované prohlížeče patří Internet Explorer, Firefox a Opera. Aplikace navíc umí odstranit dočasné soubory Windows, vysypat koš atd.

Aktualizuj javu:
Java SE Runtime Environment 6u13
Vyber OS ( předpokládám Windows), dej zatržítko agree-continue
Vyber:
Windows Offline Installation
jre-6u13-windows-i586-p.exe
Ostatní javy odeber v přidat/odebrat programy.

Kontroluj nálezy u firewallu. Mohlo se jednat o conficker:
http://support.microsoft.com/kb/962007/cs" onclick="window.open(this.href);return false;

Pokud můžeš , přejdi z IE6 na IE7 , nebo používej Operu , FF Mozzila..
Při práci s programy HJT, ComboFix,MbAM, SDFix aj. zavřete všechny ostatní aplikace a prohlížeče!
Neposílejte logy do soukromých zpráv.Po dobu mé nepřítomnosti mě zastupuje memphisto , Žbeky a Orcus.
Pokud budete spokojeni , můžete podpořit naše forum:Podpora fóra
Fanthomas
Level 1
Level 1
Příspěvky: 82
Registrován: 30 bře 2009 21:18

Re: Protokol z ESS4 - firewall

Příspěvek od Fanthomas »

Díky Jaro za pomoc.

Ještě pár dotazů k tomu co jsi mi v posledním příspěvku poradil:

- Javu 6u13 už mám
- IE vůbec nepoužívám, jen Mozilu Firefox, měl bych i přesto doinstalovat IE7?

A to nejdůležitější na konec..
Co si mám přesně představit pod tím, kontroluj nálezy u firewallu? Jako v tom smyslu že když se bude objevovat zase podezdřele mnoho útoků tak si tu nechat zase zkontrolovat log z HJT?

K tomu linku co jsi mi poslal. Zkoušel jsem tu kontrolu čistoty systému a ta služba BITS mi nejede. Jinak vše běží.


Kontrola čistoty systému
Zkontrolujte, zda jsou spuštěny tyto služby:

* Automatické aktualizace (wuauserv)
* Služba inteligentního přenosu na pozadí (BITS)
* Windows Defender (windefend) (je-li použit)
* Zasílání zpráv o chybách systému Windows

To provedete zadáním následujících příkazů na příkazovém řádku. Každý příkaz potvrďte stisknutím klávesy ENTER:

Sc.exe query wuauserv
Sc.exe query bits
Sc.exe query windefend
Sc.exe query ersvc


Měl bych si nainstalovat ten WINDEFENDER třeba jen jako návnadu abych v případě jeho nefunkčnosti poznal že ten conficker je zpátky nebo realizovat ty postupy z oddílu ochrana (viz link)?

http://support.microsoft.com/kb/962007/cs" onclick="window.open(this.href);return false;

Díky za odpověď
Uživatelský avatar
jaro3
člen Security týmu
Příspěvky: 43406
Registrován: 16 čer 2007 18:58
Bydliště: Jižní Čechy

Re: Protokol z ESS4 - firewall

Příspěvek od jaro3 »

- javu neaktualizuj , máš poslední verzi
- IE7 můžeš nainstalovat ,pokud jinak nepoužíváš -je ale vhodná pro aktualizace windows..
- myslel jsem kontrolovat protokoly z firewallu ESS , jak jsi dával na začátku, tedy další pokusy o průniky.
- BITS Ti tedy nejede, dá se opravit, ale názory se mění a je možné ( i na zahr.fórech), že se spiše vyplatí mít je vyplé , i aktualizace samé, nevím ,co je na tom pravdy , více zde v češtině:
http://pcworld.cz/ostatni/virus-vezouci ... pdate-5616" onclick="window.open(this.href);return false;

Pozor: WINDEFENDER - to je spyware!
Myslel jsi nejspíše Windows Defender, ten si můžeš nainstalovat, neměl by mít konflikt s ESS.

Kdyby něco dej znovu log.Jinak dej vyřešeno , fajfku.
Při práci s programy HJT, ComboFix,MbAM, SDFix aj. zavřete všechny ostatní aplikace a prohlížeče!
Neposílejte logy do soukromých zpráv.Po dobu mé nepřítomnosti mě zastupuje memphisto , Žbeky a Orcus.
Pokud budete spokojeni , můžete podpořit naše forum:Podpora fóra
Odpovědět

Zpět na „Viry, antiviry, firewally…“